Hallo,
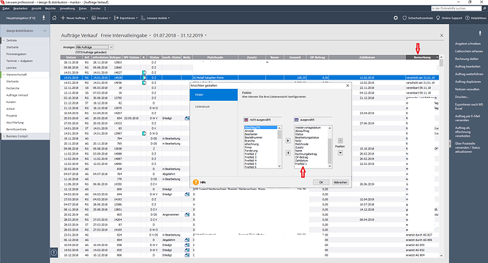
nach dem heutigen Update musste ich feststellen, dass ich mir die Bemerkung aus den Aufträgen weder in der Kundenansicht noch in der Auftragsansicht anzeigen lassen kann. Es gibt sie schlichtweg in der Listenansicht nicht mehr. Gibt es da irgendeinen Trick oder ist dies einfach aus der Auswahlliste entfernt worden? Die Infos dort waren sehr hilfreich. ![]()
Manchmal hilft es, wenn man einfach mal abschaltet.
Sorry, das Feld Bemerkung heißt in der Listenansicht „Freifeld 1“ und ist noch vorhanden. Ich habe den Wald vor lauter Bäumen nicht gesehen. ![]()
Hallo Rika,
ähm, nö. Bemerkung ist heisst auch so, in der Listenansicht. Freifeld 1 ist, wie der Name erahnen lässt, das 1. der 6 möglichen Freifelder. ![]()
Reden wir von dem selben Feld?
Ja.
Das heisst bei Euch einfach Bemerkung.
Schau mal unter Verwaltung - Einstellungen - Freifelder. Dort dürfte einer der Freifelder Bemerkung als Bezeichnung tragen.
Richtig?

